“红娘”牵线包成功、提供个人形象提升课程、结婚与否都可以返还服务费70%……近日,来自北京的陈斌(化名)向澎湃公众互动平台“服务湃”反映称,自己被婚介公司以“保证谈恋爱”“结婚返现”等话术连环诱骗购买婚恋服务产品,不到一年消费了近20万元。
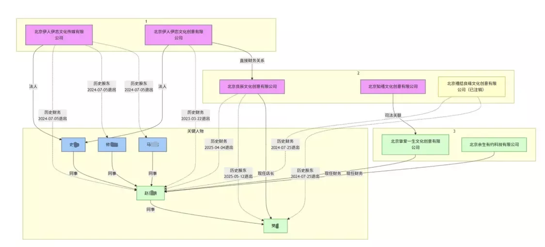
陈斌将自己的经历发布上网后,陆续有27名经历类似的人联系他,涉及金额达150万元。这些受害人分别在“北京良辰文化创意有限公司”“北京伊人依恋文化创意有限公司”“北京知禧文化创意有限公司”等6家婚介公司购买婚介服务。但陈斌深入沟通和核实后发现,这6家公司竟存在多处关联,且套路相似,疑是同一批人“换壳”诈骗。
“和我签第一个合同的公司是‘伊人伊恋’,后面第二份、第三份就变成了‘良辰’,门店一搬,门头一改,过去的就都不认了。”陈斌说,此前他信以为真的“返现”也是空话,有人达到1年内结婚的要求,然而门店已人去楼空,“新门店不认旧合同”。
婚介服务连环消费,1年花费近20万
去年,陈斌在短视频平台看到了“北京伊人伊恋文化创意有限公司”发布的婚恋广告,称公司会员可以由红娘“线下牵线、同城交友”,解决婚恋问题。随后,陈斌通过链接添加了销售人员,并被要求到线下门店“交流自身情况”。
2024年5月6日,陈斌来到了“伊人伊恋”线下门店,“他们把我带进一个小房间里,开始‘洗脑’。”陈斌说,销售人员一直强调他的条件不错,只是缺少认识女性的机会,表示该店可以提供大量资源,“她说不敢保证能结婚,但保证能谈恋爱,如果结婚了还能返还50%服务费。”
第一份服务合同称结婚可返款50%。
陈斌回忆,谈话进行了三个多小时,“最后我已经完全没有清楚的认知了”。陈斌当场向该公司支付了第一笔“会员服务费”19980元,“付完款后他们才拿出合同让我签字”。
合同服务期限为4个月,其间伊人伊恋公司会给陈斌推荐5名意向人选。合同中对于“结婚返还”约定,会员需在一年内与机构推荐的人选登记结婚,才可以获得50%服务费的返还。
陈斌说,在“伊人伊恋”红娘的安排下,他和5位意向人选见了面,但均没有后续发展,“7月份红娘说我见了几个人也没有效果,不会跟女孩子说话,让我购买他们的个人形象设计提升服务,她说购买服务后一年内如果结婚领证,还可以返还60%,半年内结婚领证,可以返还70%,实际花费只需要两三万元。”
陈斌支付了80000元购买该服务。合同显示,对方会为陈斌提供个人整体、色彩规律、服饰风格规律、妆面发型、着装技巧等11项服务。“课程是在一个很偏僻的地方进行的,教怎么说话、处理社交问题,都是平时能在网上搜到的。”陈斌说。
陈斌说,到了今年4月,距离“返款60%”的约定只剩3个月,他仍然未成功找到恋爱对象。红娘再次联系他,建议购买公司的新服务,“她说这个服务通过大数据筛选每次可以同时约见符合条件的3-4人,服务有效期3年,3年后无论是否结婚,都可以返还过往全部费用的70%,如果结婚了就提前返还。”
为了挽回此前已支付的部分费用,陈斌再次支付了10万元购买了上述3年服务,签订了20万元的《会员服务合同(返现版)》,“我当时手头钱不够了,他们就推荐我用招商银行闪电贷,指导我贷款了10万元,这20万元里也包含了之前支付的99800元。”
陈斌第三次支付了10万元购买3年服务。
在见了一位“意向人”后,陈斌发现该“新功能”与之前并未有任何不同,感觉到自己被骗了,“我上网搜了一下北京伊人依恋文化创意有限公司,发现已经被限制高消费。”
随后,陈斌前往门店要求解约退款,对方以他已经见了一个意向人为由,扣除20%的服务费,再加上20%违约金,最后只能退还第三次缴费10万元的60%(6万元),“也就是说我前后一共花了14万,只是见了几个人,肯定不能接受。”
“换壳”婚介公司,“返款”成空话
陈斌将自己的经历整理后在网上发帖求助,没想到陆续有经历相似的“受害人”联系他,“我了解到的一共有28个人,都是和我类似的情况,被‘成功返款,不成功退款’这些话术诱导后交服务费,实际上无论成不成功根本不会返款,27个人累计消费超过150万元。”
更让陈斌诧异的是,27个被骗人分别与“北京伊人依恋文化创意有限公司”“北京良辰文化创意有限公司”“北京挚爱一生文化创意有限公司”“北京余生有约科技有限公司”
“北京伊人伊恋文化传媒有限公司”“北京知禧文化创意有限公司”六家公司签署了婚恋服务合同,而工商信息显示,6家公司均存在关联。
澎湃新闻记者通过工商信息看到,上述几家公司均存在人员或地址上的关联,如员工赵某楠曾先后或同时担任“良辰”“伊人伊恋”“挚爱一生”“余生有约”公司的财务负责人;“伊人伊恋文化创意”“伊人伊恋文化传媒”“良辰”“挚爱一生”4家公司曾共用同一地址。
多家公司存在财务、法人、地址等关联。
而与陈斌签署第一份服务合同的是“北京伊人依恋文化创意有限公司”,第二份、第三份合同则变成了“北京良辰文化创意有限公司”。目前“北京伊人依恋文化创意有限公司”已经被北京市昌平区市场监督管理列入经营异常名录。该公司作为被告涉及17起案件,法定代表人已被限制高消费。
“他们是原班人马转移到不同公司、地点重复诈骗,一涉及返现、诉讼,公司就跑路了,换一家继续。”陈斌认为,目前只找出6家公司,实际涉及公司可能更多。
结婚返现是真是假?来自北京的洋洋告诉澎湃新闻,她在2024年6月购买了“伊人伊恋”婚恋会员服务,合同中约定一年内结婚即返款90%。今年5月,洋洋已经和相亲对象结婚领证,但要求按合同返款时,红娘却表示自己已经从“伊人伊恋”离职。
“我后面再去那家门店要返款,已经人去楼空了。”洋洋说,随后她得知“伊人伊恋”已经改名并搬迁至北京另一地址,“我去的时候发现还是同一批人,但店名改成了‘良辰’,他们说和我签合同的是国贸店,让我去找之前的店,但店都没了怎么找?”
陈斌也介绍称,由于自己被骗的时间跨度长,亲眼见证了“伊人伊恋”变“良辰”,“他们换成‘良辰’公司签合同的时候,店还在国贸,叫‘伊人伊恋’;今年5月初搬到梅地亚后就改名‘良辰’,之前店里的合同、服务关系就都不认了。”
此外,澎湃新闻记者发现,“良辰”的前法定代表人樊某,曾为另一家名为“北京禧结良缘文化创意”的公司的股东。而该公司曾在2024年7月,因未公示会员服务套餐中的“会员系统建档”、“情感咨询辅导”、“一对一外在提升”等服务的价格,被北京朝阳区市场监管局责令改正,并处警告、罚款3.1万元。该公司现已注销。
针对上述情况,澎湃新闻记者曾联系“北京伊人伊恋文化创意有限公司”售后工作人员,在表达采访需求后,对方未进行回复。记者也曾多次尝试通过工商信息公示的联系方式联系上述公司,均未获接通。
婚介被指以“结婚返款”诱导交巨额会费后“换壳跑路”
时间:2025-08-01 04:33来源:
未知
点击:
次
责任编辑:admin
顶一下
(0)
0%
踩一下
(0)
0%
免责声明:中国民生播报网本栏目发布信息,目的在于传播更多信息,丰富网络文化,稿件仅代表作者个人观点,与中国民生播报网无关。其原创性以及中文陈述文字和文字内容未经本网证实,对本文以及其中全部或者部分内容、文字的真实性、完整性、及时性本网不做任何保证或者承诺,请读者仅作参考,并请自行核实相关内容。凡注明为其他媒体来源的信息,均为转载自其他媒体,转载并不代表本网赞同其观点,也不代表本网对其真实性负责。您若对该稿件由任何怀疑或质疑,请即中国民生播报网联系,本网将迅速给您回应并做处理。
- 最新评论 进入详细评论页>>


















